Newsrelease ニュースリリース
技術情報
2025.12.13
RIBCとは?-公共積算を支える影の主役を解説

公共積算業務を行うのに欠かせないRIBC(リビック)。設計に携わる方でしたら聞いたことがあるのではないでしょうか。設計には関係ない、積算しないから…といっても公共積算業務では必ずと言っていいほど出てきます。そんな影の主役のRIBCの生い立ちから仕組み、そして具体的な機能を便利機能と合わせてご紹介したいと思います。
RIBCの生い立ち
公共積算業務の合理化・省力化を推進するため、平成9年度に「営繕積算システムRIBC」として提供が開始されました。パソコンの高性能化に伴い、平成24年度からはRIBC2版が提供され、運用が開始しました。その為、現在RIBCといわれるものはすべてRIBC2のことを指しています。また、RIBC2は定期的に更新されており、新機能の追加や不具合の改善などが図られています。
RIBCの仕組みとは
システムの種類
RIBCは大きく2つのシステムから構成されています。
ひとつは「標準単価積算システム」、もうひとつは「内訳書作成システム」です。
標準単価積算システムは公共機関がRIBCで使用する単価ファイルを作成するためのものです。その為、設計事務所等では通常使用しません。内訳書作成システムはその名の通りのシステムで、設計事務所等はこれを使って内訳書を作成します。
システムの概要と作業の流れ
システムの前提として、業務フローが「公共機関」と「設計事務所等」の範囲に分かれます。
まず、公共機関としてRIBCに必要な単価ファイルの作成を行います。この作成に前述の標準単価作成システムを使用します。次に、公共機関から設計事務所等に積算業務が発注されます。作成した単価ファイルを発注仕様とともに提供することで、設計事務所等はRIBCにて内訳書の作成が可能となります。しかし、外部に発注することで単価、工事金額の情報が漏れてしまうリスクがあります。その為、RIBCでは受注者側では単価情報を隠すマスク機能というものがあります。単価にマスクがかかった状態の内訳書を受注者側から公共機関に送り、RIBCに取り込むことでマスクが解除され工事価格が確認できます。
このようにセキュリティを担保した形で内訳書の作成が行われます。
基本的な機能と内訳書の作り方
まず、内訳書を作成するには前述の単価ファイルを受領します。

新規のファイルを作成すると上の図のような画面が開きます。
ここで工事名称、工事場所を入力し、工事費から以下項目を入力していきます。
この際、左のタブ「工事費」「工事種別」などを切り替えて入力します。
入力は、行を選択し、右クリック→「行挿入」から簡単に行えます。
例)
「工事費」 → 直接工事費
「工事種別」→ 電気設備工事
「種目別」 → 庁舎
「科目別」 → 電灯設備、動力設備、受変電設備など
「中科目別」→ 電灯幹線、電灯分岐、コンセント分岐、動力幹線、動力分岐など
次に細目を入力しますが、こちらも同様に右クリック→「行挿入」から行います。

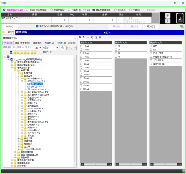
その際、下図のようにウィンドウが表示されるので「開く(O)」より単価ファイルを
登録します。そうすると、下図と同様に資材の一覧が表示されるので、そこから資材を
選択し入力していきます。

単価ファイルに登録されていない資材を入力する際は代価表を作成します。
代価表の作成は「内訳書」のタブの隣にある「代価表」を選択し、作成します。
作成の方法は細目と同様に右クリック→「行挿入」で行います。
登録されていない資材は見積行(見積り・刊行物等)で入力し、労務単価は単価ファイルより
入力します。
雑材料の行が着色されていますが、これは参照する計算式が入っているという意味です。
下図の雑材料の行に記載のあるK01は1行目の「金額」を参照しています。

このK01をダブルクリックしてみると、下図のようなウィンドウが表示されます。
ここで、単価に対する率または金額に対する率を積算基準に則って選択します。

こうして作成した代価表をコピーして内訳書に入力していきます。
あとはこの作業を繰り返していくことになります。
便利機能のご紹介
・数量、金額未入力の簡易確認
下図の青・橙・緑の欄にある数字はそれぞれ未入力の箇所数を表しています。
青は細目、橙は共通費、緑は代価表を指し、「数」は数量、「乗」は乗率、「単」は単価を
表します。これを見ればどこが未入力か簡単に確認できます。

・代価表、別紙明細の整理
上のメニューにある「データ」から、「代価表番号を…」「別紙明細番号を…」を選択すると
それぞれ並び順で番号を振り直してくれます。

・外部EXCELファイルとの連携機能
EXCELで見積比較表を作成し査定した結果をRIBCに取り込むことも可能です。
まずRIBCより連携したいデータをEXCEL出力し、そのデータと
見積比較データをリンクさせ、またRIBCに取り込むといったやり方です。
詳細については割愛しますが、ご要望が多ければ今後アップしていきたいと思います。
今回のまとめ
RIBCに対し難しい、とっつきにくいといったイメージをお持ちの方は多いと思います。
昔の公共系ソフトは非常に使いにくいものが多かったので、そのイメージは致し方ないのかも
しれません。しかし、実際にはとても簡単で操作性も良く、非常によくできたソフトです。
EXCELのように自由度は高くありませんが、その代わり計算ミスや書式が崩れるなどの
問題は発生しません。その為、最終チェックにかける時間も少なくて済みます。
ぜひ、一度触ってみることをお勧めします。
ただし、ひとつ問題があります。
それは、月額ライセンス料が…ちょっとお高めなところですかね (笑)
著者情報 AUTHOR
大学中退、就職した施工管理会社の倒産、仲間との起業、そして過重労働からの脱出など、あらゆる難局を越えてついにたどり着いた自分たちの理想の会社。経営者として分からない事ばかりだが、日々試行錯誤し、より良い会社にすべく奮闘中。
電気施工管理8年・設備設計事務所9年を経て、現在に至る。取得資格
- 第三種電気主任技術者 H11年12月取得
- 第一種電気工事士 H12年1月取得
- 2級管工事施工管理技士 H13年2月取得
- 建築設備士 H22年6月取得
- エネルギー管理士 H23年11月取得
Contact お問い合わせ
建築設備の設計や積算のご相談、
採用のご相談など、何でもお気軽にお問い合わせください。
